1 发起流程
发起流程界面如下:
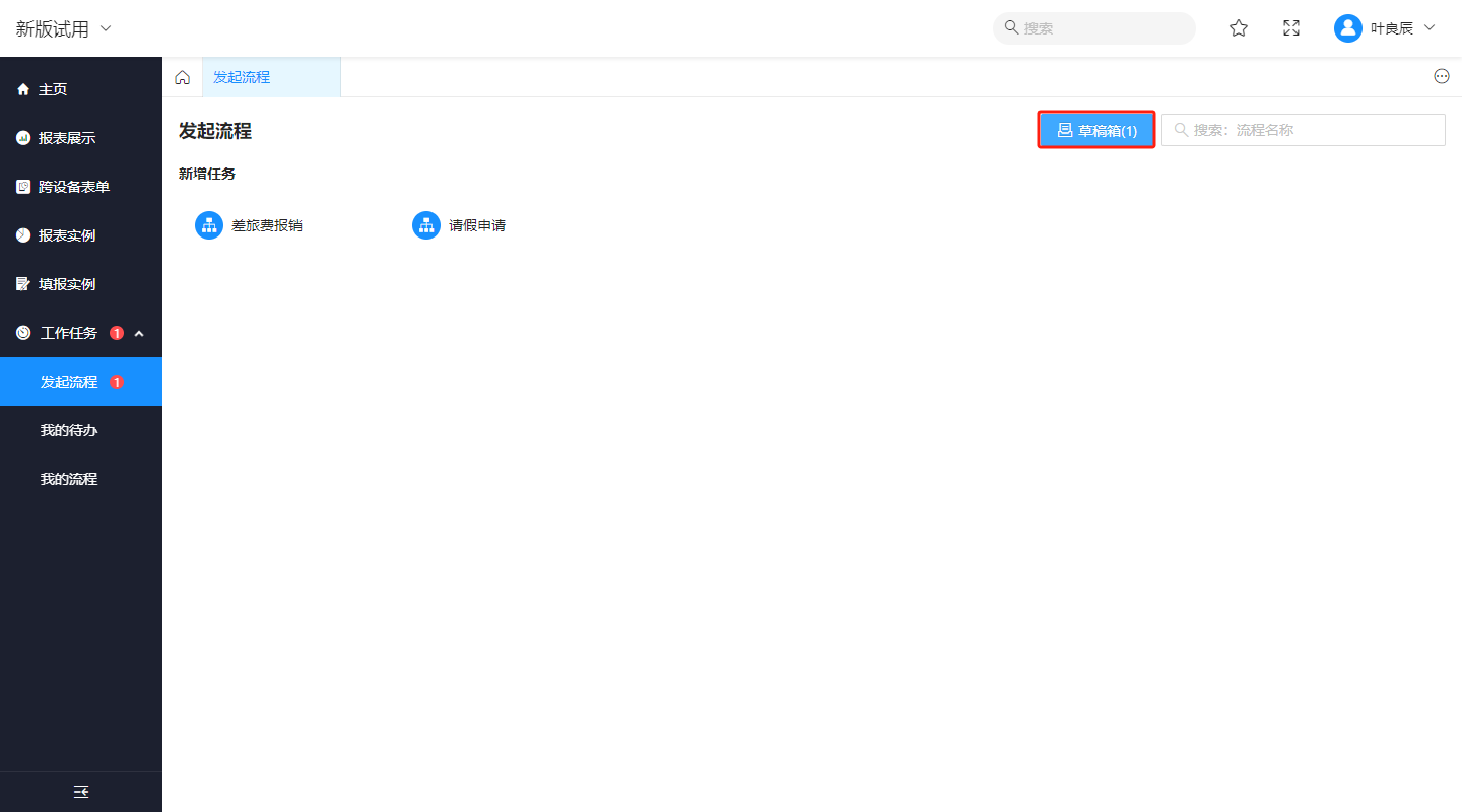
(1)发起流程
单击对应的发起流程面板就可以进入到流程发起表单进行填报,例如单击“请假申请”。
填报完成后单击【保存】,此时这个流程还没有发起,处于一种“草稿”的状态。此时如果关闭了页面,那么该条填报记录将留存在你的“草稿箱”中,你可以日后再进行发起的提交或删除。
单击“发起”才算正式发起了流程。
发起成功后,页面跳转“发起成功”界面,支持对发起的流程进行查看。
(2)草稿箱
保存但未发起的流程发起表单就会存放在草稿箱之中。
在草稿箱中可以看到表单的创建时间,可以在这里对其进行继续发起或删除操作。
(3)搜索流程
支持对流程按名称进行快速搜索。
2 我的待办
我的待办界面如下:
(1)办理
流程发起后对应的下一环节的响应人就会在“我的待办”中收到相应的待办任务。
单击【办理】进入流程审批界面。
单击【流程图】可以查看在流程图视角下的任务流转情况。
通过“响应按钮”提交对当前流程的审批意见即可完成办理,例如选择“同意”。
提交后跳转“流程审批完成”界面,在此界面可以手动继续审批下一条或去查看刚刚审批的这条流程的详情。
(2)流程过滤
支持按流程类型和其他流程相关过滤条件对数量较多的流程进行快速过滤以提高审批效率,例如筛选出发起人为“叶良辰”的全部请假审批流程,如下图所示。
(3)连续审批
“连续审批”功能是为了提高流程审批者的审批效率。默认是不开启的,不开启的时候,审批用户审批完一条流程就会跳转到审批完成界面,需要手动选择审批下一条才行。
如果开启了“连续审批”,那么只要“我的待办”中还有未办理的流程任务,在审批完上一条以后将直接自动跳转下一条待办任务进行审批。
3 我的流程
我的流程界面如下,主要提供与“我”相关的流程查询和查看,包含“我发起的”和“我办理的”。
除了流程名称,也可以通过其他一些参数对流程进行精确查询。
流程详情查看不涉及任何操作,可以查看流程内容和实时流转情况。
作者:Eric 创建时间:2023-07-03 09:54
最后编辑:Eric 更新时间:2025-12-11 19:52
最后编辑:Eric 更新时间:2025-12-11 19:52
扫码关注网盛数新公众号,获取更多帮助资料