那么制作好的工作流要到哪里去使用呢?这就涉及到使用入口的设置,接下来我们对使用入口的设置进行讲解。
任务面板
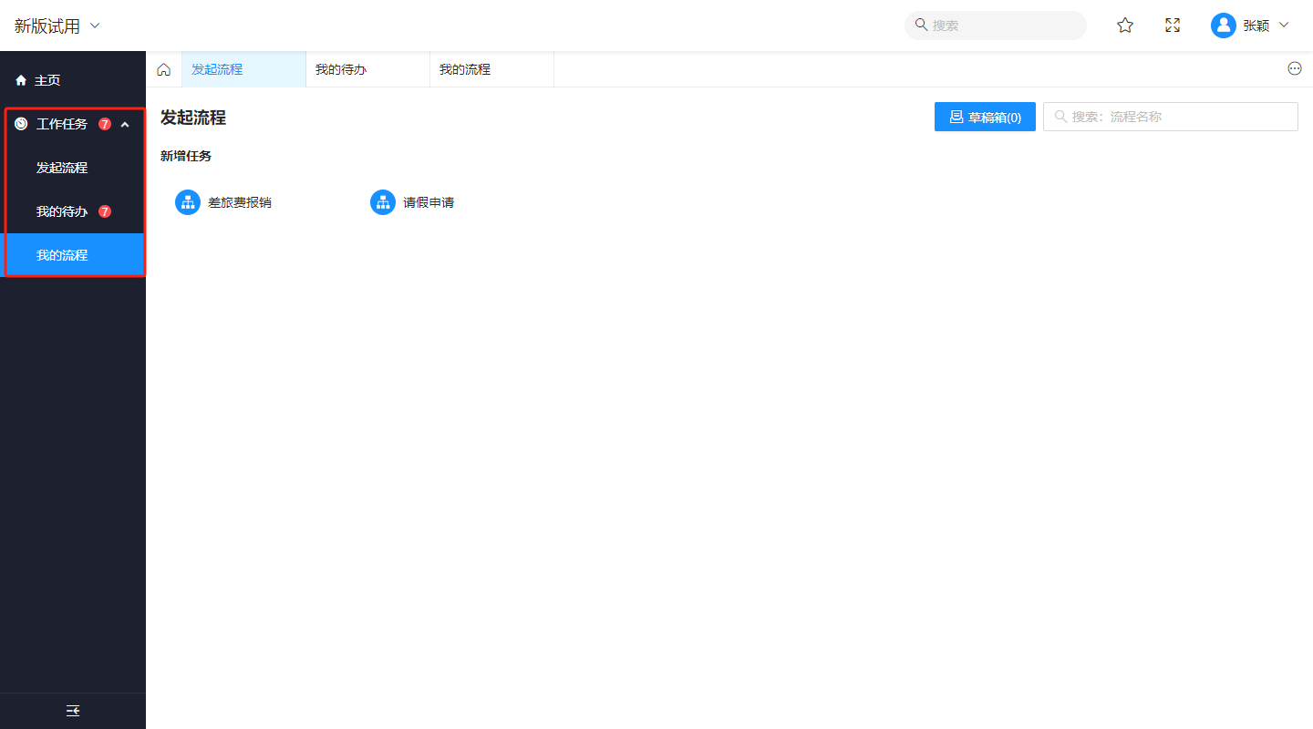
乐创者为工作流的操作专门提供了“任务面板”功能,包含了“发起流程”、“我的待办”和“我的流程”三个模块,用于操作流程的发起、审批和查看等。
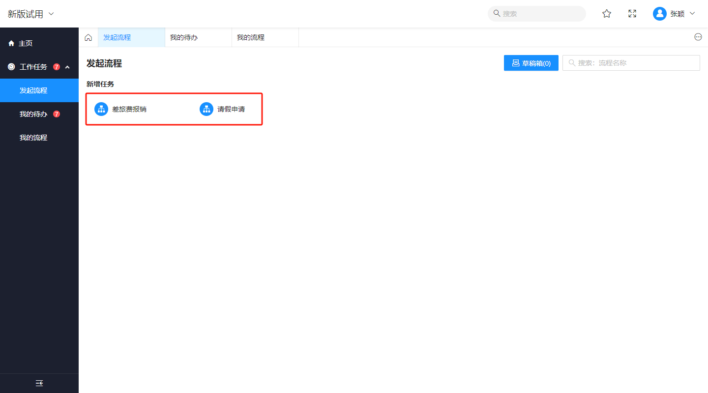
其中“发起流程”模块中的任务需要经过一定的配置才能和我们制作的工作流产生引用关系。
这里的配置需要系统管理员登录乐创者门户lczPortal,在菜单“系统功能>任务面板”中可以看到两个菜单:“任务面板配置”和“角色对任务功能”。
(1)任务面板设置
单击【新建任务】在弹窗中可以配置任务的名称、图标等,关联的文件选择“流程发起表单”。
在对应的应用下,就可以选到我们制作的工作流发起表单,选择对应的流程发起表单就可以建立任务和工作流的引用关系。
(2)角色对任务功能
用于配置不同角色对任务面板下任务的可使用权限,参考门户中其他地方的角色权限配置即可。
作者:Eric 创建时间:2023-07-03 09:54
最后编辑:Eric 更新时间:2025-12-11 19:52
最后编辑:Eric 更新时间:2025-12-11 19:52
扫码关注网盛数新公众号,获取更多帮助资料