1 概述
http查询视图通过对接第三方提供的接口,获取接口返回的数据,提供给不同业务使用。
2 准备工作
准备可以获取数据的http接口,以及接口相关的信息。
3 创建http查询数据
“数据”根目录或子目录右键执行“新建数据视图>接口数据>http查询”菜单,创建一个http查询数据。
创建完后会弹出配置窗口,根据下面步骤进行配置
4 配置步骤:
4.1 请求
1.请求方法,支持GET、POST,在请求地址栏填入准备的http接口url。
2.请求头
配置参数、值、描述,值支持引用系统变量
3.请求参数
配置参数、值、描述,值支持引用系统变量
4.请求体
请求方法如果是POST类型,可以配置请求体,支持三种类型:none,x-www-form-urlencoded,raw
1)none表示没有请求体参数
2)x-www-form-urlencoded
就是application/x-www-from-urlencoded,会将表单内的数据转换为键值对,当模拟表单上传数据时,用此选项,但当然此表单不能上传文件,只能是文本格式
3)raw
是在HTTP请求中直接传输原始数据,不经过任何特定的编码格式处理。可以上传任意格式的文本,可以上传text、json、xml、html等,其实主要的还是传递json格式的数据
5.其他
其他是一些高级属性,可以配置“字符集编码”,“数据加密”,“安全认证”
1)字符集编码
设置会对请求参数和返回数据进行编码处理,支持UTF-8,GBK,GB2312。
2)数据加密
在接口请求是对数据通过配置的“加密方法”进行加密处理。
“加密方法”支持默认、自定义函数
3)安全认证
在接口请求时对请求者的身份通过指定的认证类型进行校验,支持“指定认证类型”,“使用调用者认证类型”
4.2 返回

1)选择数据类型
接口返回的数据类型,支持TXT,CSV,EXCEL,XML,JSON
2)取数规则设置
需要按照接口返回的结构进行配置,以便于数据读取解析
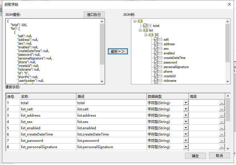
3)输出字段
接口实际执行后返回的字段,可以通过“获取字段”按钮获取字段,弹出获取字段窗口,点击“接口执行”,此时会返回接口数据,点击“解析”按钮对应右侧解析出JSON树,下方对应的会展示“模板字段”列表,可以修改名称和数据类型,配置完成后点击“确定”。
点击“执行”即可预览数据
最后保存,完成配置。
最后编辑:fancy 更新时间:2025-12-04 11:16
扫码关注网盛数新公众号,获取更多帮助资料