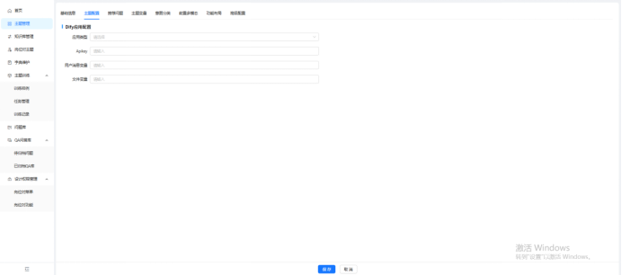
应用类型:支持选择聊天助手、Agent、工作流。
Apikey:这是 Dify 应用的身份凭证,主要用于:API 调用验证:当你通过外部系统或代码调用该 Dify 应用的 API 时,需要携带此 Key 来验证请求合法性。权限控制:确保只有持有有效 Apikey 的请求才能访问你的应用,避免未授权调用。
用户消息变量:这是用于传递用户输入内容的动态变量,核心作用是:
承载用户输入:将用户在对话或表单中提交的文本、参数等内容传入应用逻辑。上下文复用:在多轮对话中,通过该变量保存历史消息,让 AI 能基于上下文生成连贯回复。比如在客服场景中,用户发送的问题文本就会通过这个变量传递给模型。
文件变量:用于处理用户上传文件的变量。
作者:敏 创建时间:2025-05-20 20:32
最后编辑:曾伟峰 更新时间:2026-05-08 10:51
最后编辑:曾伟峰 更新时间:2026-05-08 10:51
———— 本文档对您有帮助吗?或有错误,恳请 反馈 ————
